Замена материалов и комплектующих. Документация VOGBIT - система управления производством
Документация VOGBIT - система управления производством

Замена материалов и комплектующих

Руководство по режимам и функциям системы управления производством VOGBIT, которые используются в случае замены в производстве материалов или комплектующих их аналогами. Рассматриваются вопросы: указание аналогов для материала или изделия, настройка ограничения применимости аналогов при изготовлении той или иной продукции, замена дефицитного материала или изделия аналогом.

Руководство по режимам и функциям системы управления производством VOGBIT, которые используются в случае замены в производстве материалов или комплектующих их аналогами. Рассматриваются вопросы: указание аналогов для материала или изделия, настройка ограничения применимости аналогов при изготовлении той или иной продукции, замена дефицитного материала или изделия аналогом.

1. Введение

Настоящее руководство посвящено проведению замен материалов и комплектующих в производстве при использовании системы управления VOGBIT. В разделе «Общая информация» даётся пояснение, что в данном случае понимается под «заменой» и какие случаи рассматриваются в рамках настоящего руководства. Далее описан порядок работы с программой. В том числе:

  • Внесение в базу данных информации об аналогах (что на что можно заменять);
  • Ограничения применимости аналогов;
  • Замена материала или изделия аналогом.

Отдельный раздел посвящён тонкостям, которые могут быть важны только в определённых случаях. Например, при использовании нескольких единиц измерения для одного и того же материала.

Настоящее руководство ориентировано на достаточно опытных пользователей, которые уже умеют работать с основными режимами программы. Если вы пока только знакомитесь с программой, то лучше будет начать со следующей документации:

Предполагается, что пользователи, изучающие данное руководство, уже знают, как организуется учёт движения ТМЦ1 на предприятии с помощью VOGBIT. Документация по этой теме:

2. Общая информация

Применительно к производственной деятельности существует большое разнообразие, как различных толкований понятия «замена» (материала), так и задач, тем или иным образом связанных с «заменами». Поэтому сначала конкретизируем, что именно понимается под термином «замена» (материала) в контексте данного руководства и, какие вопросы в нём рассматриваются.

Под заменой материалов и комплектующих в данном случае подразумевается использование в процессе изготовления изделий материалов-аналогов (комплектующих-аналогов). Т.е. применение в производстве вместо одного изначально запланированного к использованию материала или изделия (заложенного изначально в спецификации/техпроцессе) другого материала/изделия, аналогичного первому по своим свойствам и характеристикам.

При этом можно условно выделить следующие варианты замен:

  • Разовая замена – когда использование аналога является единичным случаем. Выполняется однократно, в рамках изготовления конкретного изделия или выполнения конкретного заказа.
  • Допустимая замена – когда предполагается возможность неоднократного применения аналогов. Пример: деталь может в равной степени изготавливаться из материала «М1» или из материала «М2». Принципиальной разницы нет, и при изготовлении очередной партии деталей можно использовать тот из этих материалов, который в этот момент есть на складе.
  • Замена, допустимая с ограничениями – когда неоднократное использование аналогов возможно, но не во всех случаях. Пример: существуют в целом аналогичные материалы «М1» и «М2», имеющие отличия, но не очень значительные. При этом для изготовления деталей «Д1» и «Д2» можно использовать любой из этих материалов, а вот деталь «Д3» в силу конструктивных особенностей изделия допустимо изготавливать только из материала «М1» (запрещается изготавливать из материала «М2»).

В первом случае (разовая замена) нет необходимости каким-то специальным образом что-то вносить в программу. Поскольку замена выполняется однократно, достаточно просто вручную откорректировать заявку (ЛЗК, Требование) на получение на складе необходимых материалов или комплектующих. Или выписать дополнительное требование2, в котором указать нужные позиции, получение которых не предусматривалось изначально. При выдаче со склада соответствующая информация будет зафиксирована в программе (что изначально предполагалось, и что в итоге использовали) и останется в базе данных.

В случае, если замена, предполагается, будет выполняться неоднократно (допустимая замена с ограничениями или без таковых), имеет смысл специальным образом зафиксировать в VOGBIT возможность такой замены. Это в дальнейшем позволит при выявлении дефицита соответствующего материала сразу же увидеть:

  • Возможно ли использование материалов-аналогов;
  • Какие материалы-аналоги есть сейчас в наличии;
  • Насколько допустимо использование таких аналогов в текущей производственной ситуации (с точки зрения конструкторско-технологических требований).

Дополнительная информация:

В настоящем руководстве вопрос проведения замен рассматривается в контексте расчёта обеспеченности производства необходимыми материалами и комплектующими, а также выдачи материалов (комплектующих) – аналогов со склада в производство. Описываемые функции и алгоритмы работы предназначены для наиболее частых случаев замен, которые можно охарактеризовать, как «один к одному». Т.е. вместо одного материала для изготовления детали используется другой, аналогичный. Вместо одного комплектующего при сборке используется другое, аналогичное. И т.п.

Следует отметить, что кроме этого существует большое количество других вопросов, так или иначе связанных с проведением замен. В частности, принятие и согласование решения о допустимости замены, повлечённые заменой изменения технологии обработки и/или нормативов, сложные случаи, когда изменение в одном компоненте в изделии влечёт за собой изменения в других компонентах этого же изделия и др.

В системе VOGBIT имеются необходимые возможности и функции, в том числе, и для решения указанных задач. В частности:

  • использование одновременно нескольких альтернативных вариантов состава изделия и техпроцесса его изготовления;
  • автоматизированная «генерация» нужного в текущий момент варианта состава изделия или техпроцесса по шаблону и определённым параметрам;
  • гибкие средства корректировки, как нормативной информации (состав, техпроцессы), так и текущих заданий на выполнение работ в производстве;
  • и др.

Однако, описание соответствующих функций и модулей программы уже выходит за далеко рамки данного руководства. Тем более, что порядок их использования в значительной степени зависит от организации бизнес-процессов на конкретном предприятии.

3. Список аналогов

Первое, что нужно сделать, чтобы использовать имеющиеся в программе средства для работы с заменами – это выполнить минимальную настройку. Указать в базе данных, какой материал является аналогом какого.

Аналоги для материала или изделия указываются в программе в справочнике Номенклатура. Для этого к номенклатурной позиции соответствующего материала (изделия) его аналоги (другие номенклатурные позиции) добавляются, как связанные объекты с типом связи Аналог (идентификатор типа связи LT_Substitute). Ниже приведено пошаговое описание, как это делается.

Откройте справочник Номенклатура. Выберите нужный материал или изделие (для которого хотите указать аналоги). Откройте зависимое окно Связанные объекты (Рис. 1)3.

Зависимое окно "Связанные объекты"
Рис. 1. Зависимое окно "Связанные объекты"

Теперь нужно добавить в это окно Связанные объекты (Рис. 1) номенклатурные позиции – аналоги выбранного материала или изделия. Это можно сделать разными способами. Например, так:

Чтобы ничего не менять в текущем открытом окне, откройте рядом ещё одно окно Номенклатура (Рис. 2).

Открытие второго окна "Номенклатура"
Рис. 2. Открытие второго окна "Номенклатура"

Во втором открытом окне Номенклатура выделите аналоги соответствующего материала или изделия и скопируйте их (Ctrl+C). Затем вернитесь в открытое ранее окно Связанные объекты (Рис. 1) и вставьте (Ctrl+V) скопированные строчки (материалы).

Или просто перетащите соответствующие материалы в окно Связанные объекты мышкой (Рис. 3).

Добавление к изделию его аналогов, как "связанных объектов"
Рис. 3. Добавление к изделию его аналогов, как "связанных объектов"

Когда программа спросит, какой следует использовать тип связи, укажите: Аналог (идентификатор типа связи LT_Substitute).

В случае, если перечисленные материалы или изделия можно считать полными аналогами, т.е. везде, где используется исходный материал (изделие), точно так же можно использовать и любой из указанных аналогов, то описанной выше настройки достаточно. Больше ничего настраивать не нужно, можно начинать использовать внесённую информацию об аналогах при расчёте обеспеченности производства материалами и комплектующими и т.д. (см. соответствующую главу настоящего руководства).

Если есть нюансы, и применение того или иного аналога допустимо не во всех случаях, то можно настроить ограничения, как описано в следующей главе.

4. Ограничение применения аналогов

В предыдущей главе было описано, как указать в программе для материала или изделия его аналоги. Дополнительно можно внести в VOGBIT также информацию о возможности или невозможности применения того или иного аналога при изготовлении определённой продукции.

Используемые при производстве изделия материалы и/или комплектующие указываются в программе в технологическом процессе4. Там же можно при необходимости и уточнить допустимость применения того или иного аналога.

Откройте техпроцесс изготовления интересующего изделия в окне Технология подробно5 (Рис. 4).

Переход к редактированию техпроцесса изготовления изделия
Рис. 4. Переход к редактированию техпроцесса изготовления изделия

Выберите материал или комплектующее, для которого вы хотите уточнить информацию о возможности замены на аналог и нажмите Замена (Рис. 5).

Кнопка Замена в окне Технология подробно
Рис. 5. Кнопка Замена в окне Технология подробно

В открывшемся окне (Рис. 6) можно указать допустимость применения в данном случае того или иного аналога выбранного материала или изделия.

Информация о допустимости применения аналогов
Рис. 6. Информация о допустимости применения аналогов

С помощью кнопок и можно, соответственно, добавить или удалить строчку в списке. Выбор при этом производится из аналогов материала или изделия, указанных в справочнике Номенклатура (см. предыдущую главу настоящего руководства).

Символ в колонке Разрешено/Запрещено означает, что соответствующий аналог можно использовать при изготовлении данного изделия. Символ в той же колонке - использование этого аналога не допускается. Чтобы переключить на или обратно, просто однократно щёлкните мышкой на соответствующем символе.

Следует отметить, что внесение в программу подобной информации не является обязательным. Это, скорее, дополнительный сервис, с помощью которого можно сделать удобнее дальнейшую работу.

5. Проведение замены

Причиной для замены в производстве материала или изделия на его аналог обычно является отсутствие «оригинального» материала (изделия) в достаточном количестве.

В VOGBIT существует специальный режим Обеспеченность (Рис. 7), где отражается сводная информация о соответствии имеющихся запасов (материалов, комплектующих и т.п.) и потребностей производства. Подробнее о режиме Обеспеченность можно прочитать в отдельном руководстве на сайте. В частности, именно в окне Обеспеченность программой выделяются, так называемые, дефицитные позиции. Т.е. материалы или изделия, которые требуются для производства, но при этом в нужном количестве отсутствуют (на складе и в ближайших ожидаемых поступлениях).

Режим "Обеспеченность"
Рис. 7. Режим "Обеспеченность"

Если в базе данных VOGBIT есть необходимая исходная информация (об аналогах и допустимости их применения)6, то в режиме Обеспеченность можно не только увидеть дефицит по той или иной позиции, но и дополнительно решать следующие задачи:

  • посмотреть, существуют ли для дефицитного материала или изделия аналоги и насколько они доступны;
  • оценить возможности замены дефицитной позиции аналогом с точки зрения конструкторско-технологических требований к изготавливаемой продукции;
  • заменить материал или изделие аналогом (для последующей выдачи со склада в производство аналога вместо оригинала).

Чтобы перейти к работе с заменами, выберите в окне Обеспеченность интересующий материал или изделие (который вы хотите заменить), и нажмите кнопку Замена (Рис. 8).

Кнопка Замена
Рис. 8. Кнопка Замена

В открывшемся окне (Рис. 9) показано, для каких производственных заказов нужен соответствующий материал или изделие. Слева – на какой заказ, справа – сколько затребовано и сколько уже было выдано.

Выбор, где (в каком производственном заказе) произвести замену
Рис. 9. Выбор, где (в каком производственном заказе) произвести замену

Выберите для какого производственного заказа (при выдаче по какой заявке) вы хотите произвести замену7 и нажмите Ок. В результате откроется основное окно для выбора аналога и проведения замены (Рис. 10).

Окно работы с заменами
Рис. 10. Окно работы с заменами

В заголовке окна указано, замена какой номенклатуры (материала, изделия) производится. Далее (в верхней части окна) приведена общая информация:

  • для какого производственного заказа производится замена;
  • документ-основание для выдачи со склада;
  • сколько из затребованного количества на текущий момент ещё не выдано со склада.

В левой части окна выводится список аналогов – на что, в принципе, можно заменить данную позицию. Для каждого материала (изделия) – аналога выводится информация о его доступности с учётом количества на складе, ожидающихся поступлений, а также запросов на такой же материал (изделие) для других заказов. Если количество в колонке Запас/Дефицит отображено синим цветом, то это показывает наличие «запаса». Т.е. свободного остатка, который можно использовать без ущерба для других заказов или получателей. Красный цвет означает «дефицит» - т.е. такого материала (изделий), учитывая текущие остатки и потребности, также не хватает.

В правой части окна показано, для изготовления каких изделий используется запрошенный дефицитный материал. Изделия в списке могут подсвечиваться разными цветами и сопровождаться пометкой в колонке Разрешение на замену (Таблица 1) в зависимости от того, какой аналог выбран в списке возможных замен слева.

Таблица 1. Информация о применимости аналога для изготовления изделия.

Цвет строчки

Разрешение на замену

Пояснение

- - Отсутствует информация. Для этого изделия явно не указано ни прямого разрешения, ни прямого запрета на применение данного аналога.
Красный Нет При изготовлении этого изделия нельзя использовать выбранный аналог.
Зелёный Да При изготовлении этого изделия можно использовать выбранный аналог.
Оранжевый Проверить Противоречивая или неполная информация в базе данных8. Следует уточнить возможность применения данного аналога у компетентного специалиста.

Таким образом, в одном окне отражаются все ключевые аспекты возможной замены материала (изделия) на тот или иной аналог. А именно:

  • какие, в принципе, существуют аналоги;
  • что из этого, и в каком количестве есть в наличии9;
  • насколько допустимо применение того или иного аналога, учитывая для чего именно был затребован оригинальный материал (изделия);

В колонке Использовать вводится количество – сколько соответствующих изделий или материала вы хотите выдать в производство взамен оригинальных.

Рассмотрим работу с окном Замена на примере.

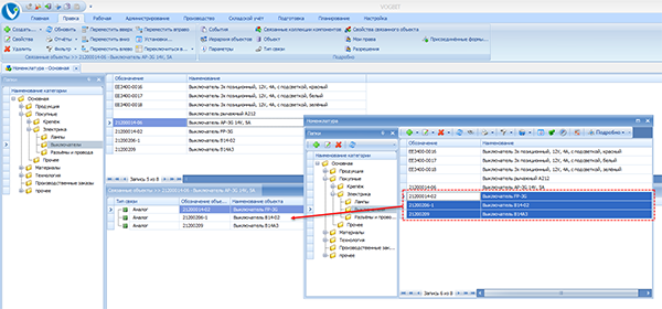
Речь идёт о возможной замене комплектующих Выключатель AP-3G (Рис. 11) в количестве 12 штук для производственного заказа 00017. Всего существуют три возможных аналога: выключатели моделей B14-02, B14A3 и FP-3G.

Заменяемые комплектующие и аналоги
Рис. 11. Заменяемые комплектующие и аналоги

Выключатели модели B14-02 (Рис. 12) есть на складе в достаточном количестве (свободный остаток 34 шт). Но они в данном случае подходят плохо, т.к. для изделий «Панель» (которые изготавливаются в рамках заказа 00017) применение таких выключателей не разрешается, а по возможности применения в изделиях «Блок управления» информации нет.

Информация о возможности замены выключателя AP-3G на B14-02
Рис. 12. Информация о возможности замены выключателя AP-3G на B14-02

Заменять выключатель AP-3G на B14A3 (Рис. 13) в данном случае вряд ли имеет большой смысл, т.к. последний сам является дефицитной позицией. Таких выключателей также не хватает для текущих заказов (уже дефицит 2 шт).

Аналог также является дефицитной позицией
Рис. 13. Аналог также является дефицитной позицией

Лучшим вариантом для замены будет выключатель FP-3G (Рис. 14). Он и есть на складе в достаточном количестве (свободный остаток 20 шт), и разрешён для применения во всех изделиях, изготавливаемых в заказе 00017.

Допустимая замена
Рис. 14. Допустимая замена

Вводим количество выключателей FP-3G (Рис. 15), которое мы хотим использовать (взамен AP-3G).

Количество - сколько аналога выдать вместо оригинала
Рис. 15. Количество - сколько аналога выдать вместо оригинала

Часто бывает удобно использовать стрелочку от количества в колонке Запас/Дефицит (Рис. 16). По смыслу она означает «Использовать этот аналог». Количество в колонке Использовать при этом заполняется автоматически (берётся сколько нужно или сколько возможно).

Кнопка "Использовать этот аналог"
Рис. 16. Кнопка "Использовать этот аналог"

После выбора, какой аналог и в каком количестве вы хотите использовать (Рис. 15), нажмите Ок. Программа покажет вам, какие изменения будут внесены в документ-заявку на получение со склада (Рис. 17). При необходимости на этом этапе можно внести какие-то корректировки вручную (исправить количество).

Изменения в документе на получение ос склада
Рис. 17. Изменения в документе на получение ос склада

После нажатия Ок программа запрашивает подтверждение на корректировку документа-основания на получение ТМЦ со склада (Рис. 18).

Подтверждение
Рис. 18. Подтверждение

При получении подтверждения соответствующий документ (Лимитно-заборная карта) будет изменён. Количество изначально запрошенного материала или изделий откорректировано в меньшую сторону, добавлен аналог, который нужно выдать взамен. Связанные с этим изменения сразу отразятся и в окне Обеспеченность. «Дефицит» заменённого аналогом материала (изделия) исчезнет или, по крайней мере, уменьшится.

На складе выдача материалов или комплектующих в производство далее пойдёт по уже изменённому документу-основанию. Т.е. вместо изначально заложенного материала или изделий на производственный заказ будет выдан соответствующий аналог.

6. Особенности работы

6.1 При использовании нескольких единиц измерения

В VOGBIT предусмотрена возможность использования одновременно нескольких разных единиц измерения для одного и того же наименования материала или изделий. Например, для металлического листа норму расхода в техпроцессе можно указать в м2, а на складе эти же листы приходовать и выдавать по весу, т.е. количество считать в килограммах. При наличии в базе данных необходимых коэффициентов для перевода из одной единицы измерения в другую, программа в подобных случаях автоматически пересчитывает количество в ту единицу измерения, которая нужна в данный момент.

Если вы используете несколько разных единиц измерения для одного и того же материала (изделий), то при работе с заменами нужно учитывать возникающие в связи с этим тонкости.

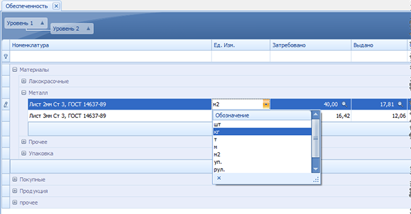
В режиме Обеспеченность единицу измерения можно переключать10 (Рис. 19).

Выбор единицы измерения в окне ОбеспеченностьРис. 19. Выбор единицы измерения в окне Обеспеченность

При этом нужно учитывать, что когда вы используете функцию Замена (см. предыдущую главу настоящего руководства), все связанные с этим вычисления будут выполняться в той единице измерения, которая была выбрана для заменяемого материала, в момент нажатия кнопки Замена. Т.е. именно в этой единице измерения будет рассчитываться и показываться свободный остаток для «аналогов», в этой единице измерения будет вычисляться, насколько следует уменьшить в заявке количество «оригинала» и сколько, соответственно, добавить «аналога».

Это означает, что при использовании нескольких единиц измерения, для проведения замены материала или изделия нужно не просто выбрать строчку в окне Обеспеченность, но и выбрать такую единицу измерения, которая будет адекватно отражать количество материала при замене.

Пример:

Предположим, определённые детали допускается изготавливать как из стального листа толщиной 2 мм, так и из аналогичного листа толщиной 3 мм. При проведении в такой ситуации замены «Листа 2 мм» на «Лист 3 мм» следует выбрать в качестве единицы измерения для заменяемого листа «м2», а не «кг». Поскольку для производства нужного числа деталей нам нужно выдать аналогичное количество листа по площади, а не по весу. Учитывая то, что лист 3 мм тяжелее листа 2 мм, при выдаче аналогичного количества по весу на нужное число деталей его просто, скорее всего, не хватит.

Соответственно, в данном примере, нужно сначала для «Листа 2 мм» в окне Обеспеченность установить единицу измерения «м2», и только после этого нажимать кнопку Замена.

6.2 При использовании «Групп учёта»

Использование, так называемых, «Учётных групп» позволяет организовать в VOGBIT учёт закупки и хранения материалов и комплектующих отдельно по контрактам, а также решать ряд других задач. Подробнее об этом можно прочитать в руководстве Группы учёта на сайте.

При использовании в данном случае функции Замена следует учитывать следующую особенность:

Если учёт по группам включён, то и все действия связанные с заменой будут выполняться в рамках той же учётной группы.

Например, если организована закупка, учёт и выдача материалов отдельно по каждому договору, то и при проведении замены свободный остаток материалов – аналогов будет смотреться не вообще на складе, а только среди закупленного для того же договора, что и заменяемый материал.

1. Товарно-Материальные Ценности
2. Подробнее см. руководство Лимитно-Заборные карты и Требования.
3. Если у нас в меню Правка в разделе Подробно нет кнопки Связанные объекты, которая открывает соответствующее зависимое окно, то, вероятно, нужно выполнить настройку вашего рабочего места.
5. Отдельное Руководство по режиму Технология подробно можно найти на сайте.
6. См. разделы «Список аналогов» и «Ограничение применения аналогов» настоящего руководства.
7. Замена материала на аналог выполняется в рамках конкретной заявки (документа) на получение со склада. Если вы хотите заменить материал на аналог в нескольких заявках, то нужно сделать это последовательно для каждой из них.
8. Например, есть несколько альтернативных техпроцессов у одного и того же изделия, и в них указана разная информация по поводу возможности или невозможности использования данного аналога.
9. Выводится расчётный свободный остаток (с учётом запросов под другие заказы и ожидающихся новых поступлений), а не просто количество на складе.

Возврат к списку


×
Вход на сайт